Pixel Birds Loras
This started from the off-the-grid birdnet project. I wanted a small repository of images of different types of birds. I did not want them to be high-res pictures, but something along the lines of pokemon sprites. They all have a set viewing perspective, white background, and are small in size perfect for quick loading (and a lot cuter IMO).
Why not use Nano-banana ?
Nano-banana 2 and pro are one of the best models currently (March 2026) that adhere to prompts and generate high quality images. I did try to use Nano-banana 2 to generate images with prompts such as ->
positive = (
f"{bird_name},three quarter front view, pixel art style,low-res, blocky, "
"16-bit graphics, white background, minimum details, centered composition, 1024x1024px, less colors"
)
negative = (
"sloppy, messy, blurry, noisy, highly detailed, ultra textured, "
"high-resolution, photo-realistic"
)
While this gave very good results, the consistency of pixel art style across the images were slightly different. Some of them had black borders, while some of them had a higher degree of pixelization. If I want to have bird sprites, I would like all of them to be of a similar style and quality. Another point being, Google’s models are not on the cheap side, generating 50 images cost me ~3.5£ which would eventually break the bank for 6000+ species.
GoldCrest
european-starling
As with the above images, same prompts, but giving slightly different style of images, no way to control it. In order to get better and consistent results, I decided to try out ComfyUI SDXL models.
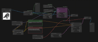
IP-Adapter to lock in style
I managed to create one image from Nano-Banana 2 I really liked the style of and tried to use that as an input for the IP-Adapter plugin. IP-Adapter essentially locks in the style of the input image and outputs a model fed to the K-sampler. You can increase/decrease the strength of the style by changing the weight & weight_type parameter. In the K-sampler , I also kept the seed constant to ensure my parameter edits are working towards the same type of bird post/style. But even with all of this, it was impossible to get different birds in the same pose. Also, with larger prompts the models were hallucinating and giving very weird results.

IP_ADP
Control-Net Canny to Lock Pose
I thought, if creating consistent poses was a problem, then why not lock in a pose for different kinds of birds. Obviously this meant, figuring out all the different shapes and sizes and categorizing them before feeding it into Control-Net Canny. This website was really helpful. I tried it out for a few different categories and it was working really well until I had to prompt for birds with very different features and colors. Even prompting it for special features gave distorted results and I was stuck again.

Canny
Training my own LORA
My last option was to generate a training dataset and create a Low Ranked Adaptation to clip the base SDXL model and have a much simpler workflow to prompt different species of birds. I once again used Nano-Banana 2 to generate 30 images of birds which I liked and all similar in style with a 1024x1024px aspect ratio(since base SDXL model uses the same aspect ratio). Wrote a precise text description for each of the trained images of what I saw (not the same as the prompt). Used Kohya_SS GUI to train it with the following parameters (fill them in the GUI and hit train!) ->
--pretrained_model_name_or_path="sd_xl_base_1.0.safetensors" \
--train_data_dir="./lora-project/img" \
--output_dir="./lora-project/model" \
--resolution="1024,1024" \
--network_module=networks.lora \
--network_dim=64 \
--network_alpha=32 \
--learning_rate=1e-4 \
--max_train_epochs=10 \
--mixed_precision="bf16" \
--optimizer_type="AdamW8bit" \
--cache_text_encoder_outputs \
--network_train_unet_only
I also included a trigger word “pxb bird” in the GUI to trigger the LORA everytime I write a prompt.
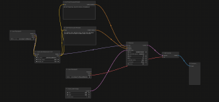
Once training is done, choose the last three models to try out since there might be ones which are under/over fit. You need to experiment with each to see which one gives the most consistent type of images with your prompts. This is how the final flow looks like.

final-flow
The LORA produced the best results with over 80% of the images coming out correct. I noticed that for some specific species of birds like ducks,goose and a few others it could not get the correct color on the body part. This should be probably be re-fed into the training data to create a complex style LORA.
common-blackbird
Cormorant
Great Egret
I will post a repo of all the UK birds in pixel art lora style in my birdnet github repo The next steps would be to create a better LORA using FLUX1.dev, as this model gives much better prompt adherence and is a bigger model to SDXL giving good results overall.
All project related files (ComfyUI JSON flow, LORA & python script for automating comfyUI generation) can be found here




